Taloushallinto
Lemonsoft Kirjanpito
Lemonsoft Kirjanpito on kirjanpitorutiineiden ja viranomaisraportoinnin hoitamiseen tarkoitettu ohjelma, joka soveltuu hyvin tilitoimistoympäristöön ja muille kirjanpitovelvollisille.

Kuva: Tositteiden syöttö on nopeaa ja näet samalla aiemmat tositteet sekä tilien saldot.
Nopea ja selkeä tositteiden kirjaus
Lemonsoftissa lähtökohta on että tositteet syntyvät osakirjanpidoissa. Kirjanpito on kuitenkin suunniteltu siten, että voit syöttää tositteita nopeasti. Hiiren käyttö on minimoitu ja käytössäsi on kirjauksia helpottavia aputoimintoja.

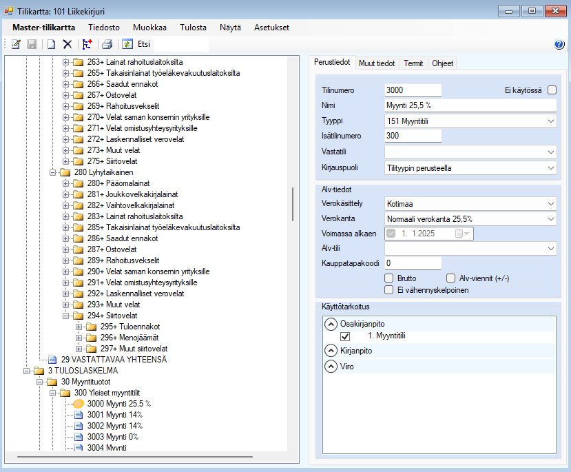
Kuva: Tilikartan ylläpitonäyttö työasemaversiossa.
Käytä valmiita tilikarttoja
Saat ohjelman mukana Liikekirjurin tilikarttamallit. Mukana on myös tilikartta yhdistykselle ja kiinteistökirjuri. Tilikarttamalleja voit tehdä itsekin ja tilikartan tuonti Excelistä on tuettuna. Tilin tiedot ohjaavat kirjauksia osakirjanpidoissa ja kirjanpidossa. Voit määritellä tilille pakollisuudet:
- Kustannuspaikka
- Projekti
- Selite
- Tunniste
- Liiketoiminta-alue (LTA)
Näiden avulla voit pakottaa tiedon syöttämisen osakirjanpidoissa ja kirjanpidossa. Voit myös määritellä ettei tieto ole osalla tileistä käytössä. Tiliominaisuuksien avulla ohjaat tililistoja eri ohjelmissa. Verokantoja voit määritellä kaksi yhtä tiliä kohden. Tämä on erityisen kätevää arvonlisäveron muutostapauksissa. Voit jo valmiiksi määritellä uuden verokannan ja aloituspäivämäärän. Ohjelma huomioi nämä sitten laskennassa automaattisesti. Moniyritysympäristöissä voit määritellä tilikartan perustumaan yleiseen malliin. Kun sitten teet muutoksia malliin, niin muutokset heijastuvat automaattisesti yrityksiin, joissa malli on käytössä. Voit silti tehdä yrityskohtaisia muutoksia tilikarttaan.
Joustavuutta tulostuskaavoilla
Tulostuskaavan avulla määrittelet miten tuloslaskelma ja tase tulostetaan. Saat ohjelman mukana useita valmiita tulostuskaavoja. Tulostuskaavojen avulla pääset muodostamaan kirjanpitoluvut Exceliin. Voit määritellä mihin soluun kirjanpidon luvut tulevat. Ominaisuuden avulla voitkin hoitaa lähes millaiset raportointivelvollisuudet tahansa.

Kuva: Voit määritellä kustannuspaikkoihin tarvitsemasi määrän rinnakkaisia seurantatasoja. Esimerkissämme niitä on kolme.
Dimensiot
Lemonsoftissa raportointi tapahtuu myynti- ja ostotapahtumista reaaliajassa. Kirjanpitokin tukee useita dimensioita:
- Tili
- Kustannuspaikka
- Projekti
- LTA
- Tunniste
Automaattiviennit
Automaattivientien avulla jaat yksittäisen tapahtuman useaksi vienniksi. Voit esimerkiksi jakaa myynnin useille kustannuspaikoille määrittelemälläsi prosenttiosuudella. Voit rajata automaattiviennin muodostumaan tositelajin, tilityypin, tilin, kustannuspaikan, projektin tai liiketoiminta-alueen mukaan. Muodostuville vienneille määrittelet tositelajin, tilin ja muut dimensiot, sekä debet/kredit summan tai %-osuuden.

Kuva: Automaattivientien määrittely.
Automaattijaksotukset
Jaksotus -toiminnon avulla voit jakaa pidemmälle aikavälille kohdistuvia tuloja ja menoja kirjanpidossa. Jaksotus tapahtuu kuukausi- tai vuositasolla.
Useita tilikausia
Tositelajit ovat tilikausikohtaisia ja muunneltavia. Tämän ansiosta voit työskennellä kahdella tilikaudella yhtä aikaa.
Veroaineistokeskus
Veroaineistokeskus-toiminnolla voit muodostaa ja lähettää taloushallinnon ilmoitukset Verohallinnon ApitamoPKI-rajapintaan suoraan ohjelmasta. Toiminto tukee myös moniyritystoimintoa, jolloin ilmoitukset voidaan muodostaa yhdellä kertaa kaikkiin yrityksiin, joihin käyttäjällä on pääsy. Lähetykseen tarvitaan Verohallinnon varmenne, ja sama varmenne käy myös tulorekisterin ilmoituksiin. Lähetetyt aineistot näkyvät OmaVero-palvelussa muutaman arkipäivän viiveellä.

Kuva: Veroaineistokeskuksesta näet mitä tietoja olet ilmoittanut verottajalle.
Jäljitettävyys ja porautuminen
Pääset porautumaan kirjanpitotositteelta osakirjanpitoihin. Vaikka kirjanpito on tehty koontina, näet silti yksittäiset osto- ja myyntilaskut tai palkkatiedot. Voit porautua laskuilta edelleen tilauksille ja myyntitilaukselta tarjoukselle. Porautuminen toimii molempiin suuntiin. Porautuminen toimii myös raporteilta.
Kuva: Tilierittely.
Tietovirrat yritysten ja viranomaisten välillä (Tyvi)
Tuki kaikille sähköisille toiminnoille on Lemonsoftin-ohjelman perusajatuksia. Voit muodostaa tyvi-aineistot usealle yritykselle samalla kertaa. Ohjelma muodostaa aineiston ja tarkistaa samalla tiedot. Näet virheet eri värisinä riveinä. Valmiin aineiston lähetät suoraan verottajalle ApitamoPKI-rajapintaa pitkin. Aineistot näkyvät OmaVero-palvelussa.

Kuva: Tyvi-aineiston voit muodostaa kerralla useisiin yrityksiin samasta käyttöliittymästä.
Budjetointi
Voit luoda budjetin usealla eri tavalla. Ehkä kätevintä se on muodostaa siten, että viet toteuma tiedot Exceliin, jossa sitten korjaat summat ja tuot takaisin uuden tilikauden budjetiksi.

Kuva: Esimerkki tuloslaskelma ja tase työkalun vertailunäytöstä. Tämä ohjelma kuuluu johdon työkaluihin.
Minireskontra
Vaikka Lemonsoft sisältää varsinaiset reskontrat, on kirjanpidon sisällä mahdollista seurata avoimia osto- ja myyntilaskuja niinsanotun minireskontran avulla.
Raportointi
Kirjanpito sisältää useita raportteja. Tärkein näistä on tuloslaskelma ja tase, jonka voit tulostaa itse määrittelemässäsi muodossa. Muita raportteja ovat:
- Tositeluettelo ja yksittäinen tosite
- Tilierittely
- Päiväkirja
- Pääkirja
- Tase-erittely
- Tunnusluvut
- Saldo-ote
- Saldoluettelo
- Alv-laskelma
- Kausiveroilmoitus
- Omat laskut
- Avoimet laskut

Kuva: Esimerkki muutamasta tunnusluku-raportin tunnusluvusta. Tunnuslukuja vakioraportilla on reilu 20 kappaletta.
Kirjanpidon laajennukset
Laajenna peruskirjanpitoa:

